برنامج للفنادق والشقق المفروشة
برنامج للفنادق والشقق المفروشة من فكرة هو أفضل حل تكنولوجي لإدارة الفنادق والشقق المفروشة عبر مجموعة برمجيات ذكية تعمل على أجهزة الويندوز لتوفير إدارة رقمية سهلة لجميع أنشطة ومهام المنشآت السياحية من أول إدارة الحجوزات والتسكين وربط الفروع والمخازن وجرد الورديات وإدارة بيانات العملاء ودعم الفوترة الإلكترونية وضريبة القيمة المضافة والربط مع المنصات الحكومية مثل "شموس" وحتى بناء جميع أشكال التقارير.
العرض الفني للنظام الفوترة الإلكترونيةدعم الفوترة الإلكترونية من هيئة الزكاة وضريبة القيمة المضافة والربط مع شموس

لماذا برنامج "فكرة" لإدارة الفنادق والشقق المفروشة؟

اختيار فئة النزيل
يتيح البرنامج إمكانية اختيار فئة النزيل في فندقك سواء فرد أو شركة وتحديد أسعار للغرف والوحدات السكنية لكل فئة خاصة ودعم الفواتير الآجلة لحساب الشركات ونظام سداد مبتكر لفئة الشركات.

العمل بدون إنترنت
البرنامج يعمل بدون إنترنت وتم تطويره للعمل على الحواسيب بنظام الويندوز للحفاظ على سير العمل دون توقف بسبب مشاكل الإنترنت والحفاظ على أمن وسلامة بيانات ومعلومات العمل وبيانات العملاء من التسريب أو الاختراق سحابيًا.

الفوترة الإلكترونية
يدعم برنامج فكرة لإدارة الفنادق والشقق المفروشة إمكانية إصدار الفواتير إلكترونيًا عبر نظام الفوترة الإلكترونية وفق مشروع دعم التحول الرقمي "فاتورة" المتوافق مع الهيئة العامة للزكاة والدخل ومع الفواتير الضريبية في المملكة.

الربط مع منصة شموس
الربط والتكامل مع المنصات الحكومية المعنية بتنظيم السياحة في المملكة العربية السعودية مثل منصة شموس الأمنية ومنصة الرصد السياحي مجانًا لضمان تسجيل منشأتك السياحية في قواعد البيانات المركزية بشكل تلقائي.

القيمة المضافة ومرافق الإيواء
دعم كافة أنواع الضرائب المعمول بها في المملكة والخاصة بقطاع السياحة أو قطاع تقديم الخدمات مثل رسوم إشغال مرافق الإيواء "بلدي" وضريبة القيمة المضافة VAT لتسهيل احتسابها تلقائيًا على قيمة الخدمات المقدمة.

إضافة حجوزات بوكينج وتريفاجو
إمكانية الربط بجميع مواقع التسويق السياحية التي يستخدمها العملاء في الحجز مثل "بوكينج" و"تريفاجو" وغيرها لمعرفة مصادر قدوم عملائك ومحاسبة الجهات باستخراج كشوف حسابات وتسديد مستحقاتهم والمطالبة بها.
الحل الأمثل لجميع مشكلات إدارة الفنادق اعتمادًا على التكنولوجيا والبرمجيات المتقدمة
انطلق تطوير برنامج "فكرة" من المشكلات اليومية والعقبات التي يواجهها العاملون في قطاع السياحة وتأجير الشقق المفروشة والشاليهات لتقديم حلول مُبتكرة لها عبر مجموعة من الأنظمة الذكية تعمل بشكل متكامل في برنامج واحد يوّفر التحكم والسيطرة والمراقبة على الحجوزات والنُزلاء والموظفين وإدارة المهام وسير العمل في جميع فروع ومخازن المنشأة.

مزايا تنافسية لا مثيل لها
البرنامج الوحيد الذي لا يأتي سحابيًا فلا حاجة لإدارة عملك في وجود الإنترنت إلا في حالة ترحيل بيانات العمل إلى المنصات الوطنية الحكومية مثل منصة "شموس" ومنصة الرصد السياحي.

التسكين نَقْدٌاً أو آجل
يدعم البرنامج إمكانية عملية التسكين نَقْدٌاً أو آجل لكافة عملاء الفنادق أو الشقق المفروشة والشاليهات بالإضافة إلى إمكانية ربط نزيل بحساب عميل أجل بما يدعم تجربة دفع فريدة من نوعها لكافة عملائك.

تقارير شاملة ومختلفة للعمل
يدعم النظام إمكانية استخراج تقارير شاملة وتفصيلية خاصة بالعقد بكافة البيانات مع التصفية بدون الحاجة إلى الكتابة يدوياً. بالإضافة إلى إمكانية عرض التقارير على الشاشة والسماح بطباعتها وحفظها في ملف.

كل ما تحتاج إليه إدارة الفنادق والشقق المفروشة في برنامج واحد
تم بناء نظام إدارة الفنادق والشقق المفروشة ليناسب ويلبي كافة إحتياجات المؤسسات والشركات بافضل المعايير.

تنبيهات رسائل SMS
يوفر برنامج "فكرة" نظام رسائل قصيرة ذكي يدعم إرسال رسائل تلقائية عند دخول وخروج النزيل وعند إنشاء فواتير للخدمات الإضافية ورسائل إحصائية مالية للمالك ليكن على متابعة كاملة أول بأول.

البحث عن الحجوزات
أرشيف كامل بكافة حجوزات النزلاء في الفندق بكافة التفاصيل منظمة ومؤرخة بشكل دقيق حتي يمكنك العثور على أي من الــحــجـــوزات الــســـابـــقــة بتفاصيلها وتصديرها بأكثر من بصيغة مختلفة.

نظام نقاط بيع ومخزون
يشمل برنامج "فكرة" لإدارة الفنادق والشقق المفروشة والشاليهات ومكاتب العقارات المختلفة على نظام نقاط بيع POS ومخزون فريد من نوعه لتتمكن من إدارة الأفرع المختلفة وكذلك كافة الأقسام الإنتاجية في الفنادق.

نظام جرد الورديات
جرد ورديات العمل بحيث يمكن لموظف الاستقبال عند استلام الوردية تأكيد بدء الوردية وإغلاقها عند الانتهاء من البرنامج بما يسمح بمراجعة السجلات المالية وإرسال تقرير بالوردية إلى المالك تلقائياً.

إدارة السندات
القدرة على حفظ وتسجيل وإدارة جميع أشكال السندات الخاصة بمختلف المعاملات المالية المرتبطة بالمنشأة السياحية والشقق المفروشة عبر شاشة خاصة لإدارة الفواتير والكمبيالات والمقبوضات والمصروفات.

إدارة الموارد البشرية
تحكم كامل في كل ما يتعلق بشؤون الموظفين من أول الأرشيف الإلكتروني للموظف وإدارة ورديات العمل والإجازات وحتى الخصومات والرواتب من خلال برنامج موارد بشرية متوافق مع أنظمة وزارة العمل السعودية بالكامل.

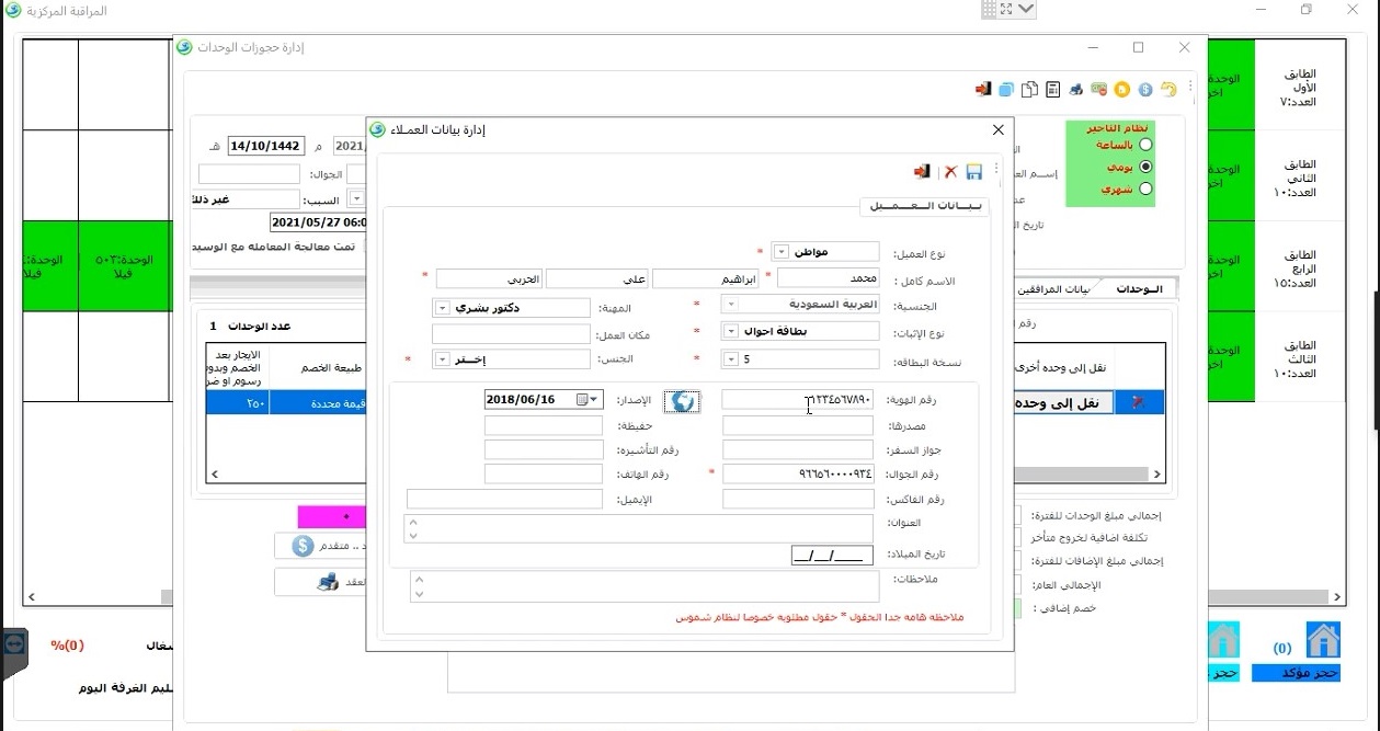
إدارة بيانات العملاء
تحكم قوي وإدارة فعالة في بيانات العملاء ونزلاء الفنادق والشقق المفروشة وإمكانية استرجاعها عند الرغبة في التواصل معهم أو وضع ملاحظات على ملفاتهم. أو استخدامها في توجيه حملات ترويجية وعروض حصرية لهم.

متابعة حالات الغرف
نظام تتبع قوي يساعدك على متابعة حالات الغرف في الشقق المفروشة والشاليهات وكذلك حالة أجنحة الفنادق باستمرار من أجل إجراء التحديثات وأعمال الصيانة اللازمة من لوحة تحكم البرنامج الخاصة بك بسهولة شديدة.

نظام متعدد المستخدمين
إمكانية تعدد المستخدمين على لوحة التحكم الخاصة بالبرنامج وفق الصلاحيات الممنوحة لكل مستخدم والتي يتم تخصيصها من قبل إدارة المنشأة سواء الفندق أو الشقة المفروشة أو مكتب العقارات أو حتى الشاليهات.

نظام نقل النزلاء
يتيح برنامج "فكرة" لإدارة الفنادق والقرى السياحية إمكانية التحكم في نقل نزلاء الفنادق أو الشقق المفروشة أو المنتجعات السياحية من غرفة إلى أخرى بطريقة بسيطة وعملية سريعة للغاية دون مشاكل.

المقبوضات والمصروفات والفواتير الإلكترونية
يمنحك البرنامج صورة كاملة عن دخل منشأتك السياحية تتضمن إيرادات ومصروفات كل قسم من الأقسام الإنتاجية في المنشأة إلى جانب دعم الفواتير الإلكترونية.

تقارير الشاشة وإدارة الحجوزات
يسمح البرنامج بعرض التقارير الخاصة بالعمل على الشاشة مع إمكانية طباعتها وحفظها في ملف. كما يتيح للمستخدم إمكانية إدارة الحجوزات المفتوحة أو المغلقة من لوحة تحكم البرنامج بسهولة.

أنضم إلى ملايين المستخدمين

حزمة من التطبيقات والأنظمة في برنامج واحد مليء بالمزايا والخصائص
انطلق تطوير البرنامج من المشكلات اليومية والعقبات التي يواجهها العاملون في قطاع السياحة وتأجير الشقق المفروشة والشاليهات وكذلك مجال العقارات بشكل عام، وقدم حلول مُبتكرة لكل تلك المشكلات عبر مجموعة من الأنظمة الذكية تعمل بشكل متكامل في برنامج واحد لتوفير التحكم القوي في الحجوزات وإنشاء التقارير المالية والمحاسبية والترحيل التلقائي لجميع الحجوزات إلى نظام شموس الأمني في المملكة وإدارة العملاء والحسابات والمستخدمين.
المزيد من الفيديوهاتلقطات حية من برنامج "فكرة" لإدارة الفنادق والشقق المفروشة
عالم خيالي من السيطرة والإدارة الكاملة للفنادق والشقق المفروشة في برنامج واحد
ملايين العملاء يستخدمون أنظمتنا , أنضم إليهم
برنامج متكامل يأتي بحزمة من الأنظمة تمنحك حلول مُبتكرة لكل نشاط أو مهمة خاصة بعمل الفنادق والشقق المفروشة والشاليهات المؤجرة وكذلك مكاتب العقارات المختلفة. ويأتي البرنامج بشاشة (إعدادات النظام) التي تتيح لكل مؤسسة ضبط عمل البرنامج وفق رؤيتها الخاصة.
